Seit Juli 2017 erleichtert ANTRAGO den Prozess der Wohnplatzvergabe: Dank einer neuen Funktion können Studierende einen Wohnplatz nun online über das Studierenden-Portal beantragen.
„Mit nur einem Klick können die Studierenden jetzt jederzeit online einen Wohnplatz beantragen und Anträge auch wieder zurückziehen. Unsere Wohnplatzbearbeiterinnen und -bearbeiter werden von aufwendigen Routinearbeiten und zeitraubenden Gesprächen bzw. Telefonaten sowie E-Mails entlastet.
Vor dem Hintergrund steigender Studierendenzahlen ist das ein wichtiger Aspekt, da auch die Anzahl an Wohnplätzen steigen wird und auf unsere Wohnplatzbearbeiter noch zusätzliche Aufgaben zukommen. Gleichzeitig steigern wir mit der neuen Funktion auch unser Service-Niveau gegenüber unseren Studierenden. Der neue Vorgang ist zeitgemäß sowie bequem für die Studierenden und erleichtert die Arbeit unserer zuständigen Mitarbeitenden enorm.“
Monika Böhm, Hochschule für öffentliche Verwaltung und Rechtspflege (FH), Fortbildungszentrum des Freistaates Sachsen




Den Studierenden stehen ein Wohnheim mit 300 Plätzen sowie externe Wohnplätze zur Verfügung. Zusammen mit der Zulassung erhalten die Studierenden ihre Zugangsdaten für das Web-Portal von ANTRAGO. Hier finden sie die Rubrik ‚Wohnplatz‘. Mit einem Klick können die Studierenden einen Wohnplatz beantragen. Dabei können sie auch Bemerkungen angeben, wie bspw. ‚nur Erdgeschoss‘. Zugleich können die Studierenden online den Wohnplatzantrag jederzeit bequem wieder zurückziehen. Bei jedem Antrag wird automatisch eine E-Mail an ein Funktionspostfach gesendet.
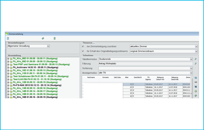
„Mithilfe eines Thesaurus und einem Filter erhalten wir schnell eine Übersicht über alle Studierenden, die einen Wohnplatz beantragt haben und können mit der Zimmerverteilung beginnen. Das ist eine enorme Zeitersparnis, denn vorher mussten die Wohnplatzbearbeiter die Teilnehmer umständlich aus einer Liste heraussuchen. Die Studierenden sehen dann auch online, ob sie einen Wohnplatz zugeteilt bekommen haben.“
ANTRAGO Kundenservice
Bei Fragen hilft Ihnen gern unser ANTRAGO Kundenservice-Team weiter. Telefonisch zu erreichen unter 039459 7323-11 oder per E-Mail an support@antrago.de.
ANTRAGO Schulungsprogramm
Schauen Sie auch in unserem Schulungsprogramm nach einer passenden Veranstaltung, um noch effizienter mit ANTRAGO arbeiten zu können: www.antrago.de/schulung.